KubVpn
2 May 2023
总
16:18
总裁
hello buy software
K
16:31
KubVpn
Hello
16:32
总裁
Missed
总
16:33
总裁
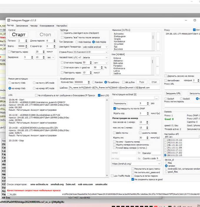
IG registration software
16:33
do you have/
K
16:33
KubVpn
Good
16:33
Yes
总
16:33
总裁
Can you take a screenshot? how to sell
K
16:34
KubVpn
800 usdt
K
16:34
KubVpn
K
KubVpn
27.07.2022 17:04:09
TEVwhxx6TnPkzLBtm8GhKPvKK9AZtwUaFZ
总
16:35
总裁
i need to see your software
K
16:43
KubVpn
总
16:45
总裁
Can he still use it?
K
16:52
KubVpn
Who is he ?
K
17:48
KubVpn
Бро я тебя помню
Вы раньше мне писали) показывали сколько у вас там денег на счетах и т д
17:48
Но вы хотели получить программу на тест
17:48
Я сказал что я на тест не даю
Тестов нет у меня
K
19:32
KubVpn
Вы же были ?
总
20:24
总裁
I need to test to know if I can register
20:24
you registered successfully
20:24
send us two to see
K
20:25
KubVpn
Бро я буду дома ночью. Я вам покажу как создавать аккаунты на смс сервис на smshub аккаунты формата Instamen
20:25
Okey ?
20:25
Я нахожусь в Дагестане в России
3 May 2023
总
00:25
总裁
ХОРОШО
4 May 2023
K
16:53
KubVpn
hello
16:57
16:58
总裁
Missed
总
21:39
总裁
Сколько стоит ваше программное обеспечение? Сколько стоит инс-номер?
K
21:45
KubVpn
In reply to
this message
750 usdt со скидкой для вас
21:45
In reply to
this message
2-4р
21:45
На один номер регаем несколько аккаунтов
总
21:46
总裁
У тебя есть аккаунт?
K
21:48
KubVpn
Тебе
От меня конкретно что нужно ? Требуется ?
21:48
Я не понимаю твой перевод который ты пишешь
总
21:53
总裁
Программное обеспечение немного дороже. Я пока могу только покупать аккаунты